03.10.2011, Custom Digital Mode в векторном генераторе R&S
Решим задачу генерирования сигнала с помощью векторного генератора Rohde & Schwarz.
| |
howto перерос в лабораторную работу для студентов |
Параметры сигнала:
- промежуточная частота 70 МГц;
- манипуляция BPSK с темпом 5.11 МГц известной периодической последовательностью
Дополнительно требуется обеспечить выдачу метки начала каждой эпохи последовательности.
Содержание |
WinIQSim2
Для решения задачи была установлена программа WinIQSim2. Взята с диска, шедшего в комплекте с приборами.
Программа аналогична программному обеспечению, установленному на приборах.
Создание DataList-файла
Процесс создания DataList в программе WinIQSim2:
- В BaseBand выбираем Custom Digital Mode
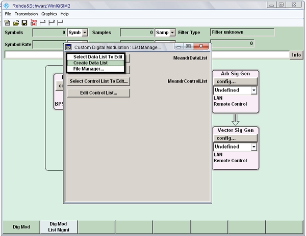
- Далее List Management
- Далее выбираем Select Data List To Edit
- В выпадающем меню выбираем Create Data List
- Создаем файл, далее можем перейти к его редактированию, если длина последовательности невелика. Для этого следует выбрать Edit Data List.
- В редакторе вводим последовательность битов модуляции. Как именно применять эти биты мы скажем генератору позже. В случае с модуляцией BPSK: "1" - сдвиг фазы на
(множители модулятора I=-1, Q=0), "0" - отсутствие сдвига фазы (I=1, Q=0).
Если сохранить введенную последовательность, WinIQSim, для приведенного примера, создаст файл со следующим содержанием:
Здесь 8C 00 00 00 00 0 - запись в hex'е введенной строки "100011000......"
Если число символов в ПСП не кратно 4, то в конце строки добавляется магический код, который IQSim распознает с помощью параметра DATA BITLENGTH.
Если последовательность длинная, её можно вставить с помощью кнопки Paste. Например, предварительно скопировав последовательность 0 и 1 из файла (строка, в которой символы разделены проблемами).
Применение DataList-файла на генераторе
Сохраненный DataList-файл тем или иным образом предоставляем генератору (сеть, флэш и т.п.). Дальнейшие манипуляции проводим с помощью собственного программного обеспечения генератора.
Открываем сгенерированный файл в окне Custom Digital Modulation с помощью кнопки Select Data List:
В графе Symbol Rate устанавливаем скорость перебора чипов, кодирование (если не требуется) отключаем
Выбираем требуемый вид манипуляции, в нашем случае - BPSK:
Выбираем вид фильтра для манипулирующих I,Q сигналов:
Остается установить требуемую частоту и мощность - требуемый сигнал готов.
Настройка метки начала эпохи кода
Перейдем в меню Marker (в некоторых версиях Trigger/Marker):
С помощью граф On Time и Off Time устанавливаем длительность (в чипах последовательности) положения маркера в высоком и низком уровне напряжения соответственно.
Например, для генерирования положительного импульса длительностью n чипов в начале каждого периода повторения последовательности (на каждой эпохе) устанавливаем в поле On Time значение n, а в поле Off Time значение L-n, где L - длительность модулирующей последовательности.
При этом положительный фронт импульса будет приходится на середину интервала первого чипа последовательности.


[ Хронологический вид ]Комментарии
Войдите, чтобы комментировать.